The Report Output Tab
The Report Output tab allows you to display a list of all reports run in Synergy. Click the Report Output tab on the System Reports screen to bring it to the forefront of your screen.
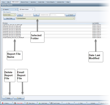
Using the Select Folder drop-down menu, select a folder that contains the reports you want to see. Then, select the time period for which you want to see reports from this folder using the From and To buttons or the Common Dates drop-down menu in the Filter Reports panel. Click Search. The reports that meet your search criteria appear on the tab.
Click a report in the list to view it. It will appear on your screen in the format in which it was produced. You have the option to delete selected reports by clicking the Delete button.
If you have an e-mail server associated with your Synergy system, you have the option to e-mail reports. Select the report you want to send and click the Email button. The Email Addresses Selection dialog appears.
Select the recipients for the report from the Available Contacts list in the left panel of the dialog and using the forward arrow, move them to the Selected Contacts panel on the right side of the dialog. Click OK.
Visit us online at www.synecticsglobal.com
Copyright 2025© Synectic Systems Group Limited. All rights reserved.
Comments
0 comments
Please sign in to leave a comment.